About 8x8 Work Managed Devices for Android
Overview
8x8 Work for Managed Devices is a new version of the 8x8 Work for Mobile app explicitly built for organizations using Mobile Device Management (MDM) or Mobile Application Management (MAM) systems.
It supports secure, scalable deployments across shared Android devices, offering:
- Enterprise-grade login (including SSO)
- MDM-powered configuration and control
- Flexible setup for retail and enterprise environments
Note: This version is available exclusively for Android.
How it works
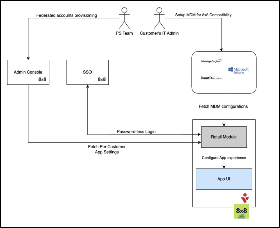
8x8 Work for Managed Devices is designed for IT administrators who deploy and secure apps through mobile device management (MDM) or mobile application management (MAM).
- MDM-based deployment: Configure and deploy the app using managed configurations directly in your MDM console.
- Compatible platforms: Works with Microsoft Intune, Manage Engine, Ivanti Neurons, Scoti Mobicontrol, and Hexnode.
- Centralized control: Manage user permissions and customize or lock app features in the 8x8 Admin Console under Work App Settings.
- Secure authentication: SAML-based SSO for password-less sign-in.
- Flexible licensing: Assign one device per license or share across rotating devices.
- Scalable deployments: Extend from small rollouts to enterprise-wide use.
Key features
- Optimized for shared devices: Ideal for retail, healthcare, and field operations.
- Enterprise login and security: Supports SSO and secure authentication flows.
- MDM/MAM integration: Simplifies deployment across BYOD and corporate-owned devices
- Admin controls: Enhanced flexibility for managing sessions, privacy, and deployment.
Benefits
- All-in-one communication: Combines voice, video, and messaging in a single secure platform.
- Device flexibility: Works seamlessly across BYOD and company-managed Android devices.
- Scalable for any organization: From startups to global enterprises.
- Productivity anywhere: Keeps users connected whether on-site, off-duty, or offline.
IT administrators can use the MDM and 8x8 Admin Console settings to configure:
- Auto-login for users
- App-level configurations
- Role-based custom experiences
Session management
- Auto logout on charging: End user sessions when devices are docked
- Call queue logout sync: Log out of call queues when signing out of the app.
Privacy and security settings
- DID number visibility: Show/hide Direct Inward Dialing (DID) numbers by device role.
- Caller ID control: Manage Caller ID visibility on shared devices.
User Interface customization
- First tab selection: Choose default landing tab (Calls, Messages, Contacts) by role.
Simplified setup
- Authentication types: Supports both standard login and mixed-mode Single Sign-On (SSO).
- Landing screens: Role-based predefined screens.
Deployment
- Managed Play Store integration: Enterprise-ready distribution.
- Distinct package identity: Unique package name with “-managed” suffix and dedicated icon.
- Independent updates: Follows its own release cycle separate from the consumer app.
- Silent installation: Deploy without user prompts via MDM.
SSO and authentication
- Dedicated SSO Client ID: Enables multiple secure login options.
- Automatic app start: Launches automatically when the device powers on.
For existing deployments
- Uninstall the consumer version of the 8x8 Work for Mobile app.
- Deploy the 8x8 Work for Managed Devices version directly from the Google Play Store (connected to your MDM platform).
- Apply required MDM settings and configure Work App Settings in 8x8 Admin Console.
Important! Running both versions on the same device is not supported. Doing so may cause instability, degraded performance, or data loss.
For new deployments
- Deploy the 8x8 Work for Managed Devices version directly from the Google Play Store (connected to your MDM platform).
- Apply required MDM settings and configure Work App Settings in 8x8 Admin Console
8x8 Work for Managed Devices provides:
- Stronger privacy and session controls for shared devices
- Easier role-based configuration
- Enterprise-ready deployment flexibility with MDM/MAM integration